Configure Journal Approval
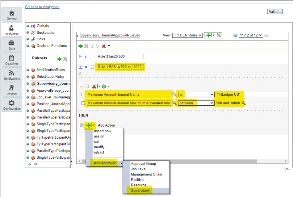
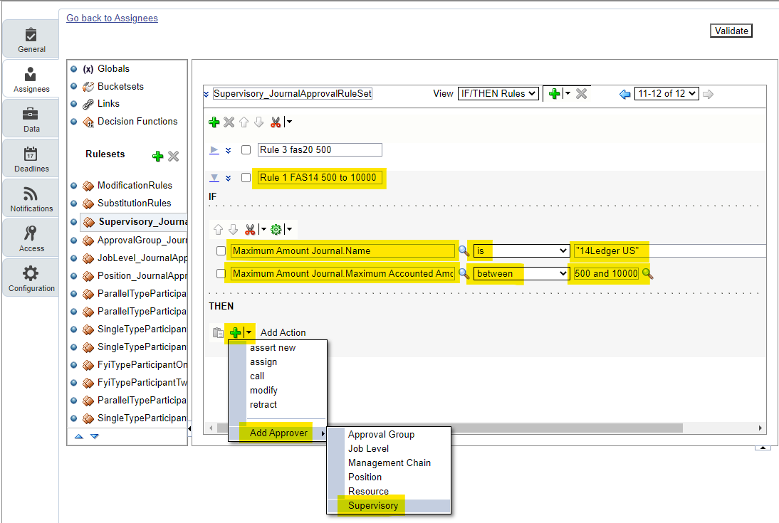
As per activity guide, this is to demonstrate a use case of journal approval based on following rules:
- When journal amount is under $500, no approver required
- When journal amount is more than $500 and less than $10000, one approver required.
- When journal amount is more than $10000, two approver required.


Add Rule for $500 to $10000 approval





Add Rule for more than $10000 approval
Copy existing rule

Then paste it



Add Rule for less or equal to $500 approval
Copy and create rule 3


Save Modified Approval Rule

